通信世界网消息(CWW)随着人工智能技术的代际跃迁,互联网的连接主体正在从静态终端向智能体转变。这种新型的“智能体互联网”对网络层提出了前所未有的挑战:路由决策不再仅仅依赖于网络拓扑的可达性与链路状态,而是深度耦合了服务端点的语义能力与算力状态。现有的IPv6路由体系基于固定的IP前缀进行寻址,缺乏对业务语义的感知能力;基于控制面的算力路由方案在应对海量智能体毫秒级的状态波动时,面临信令风暴与收敛滞后的双重瓶颈。
针对上述问题,本文提出了一种基于IPv6的两阶段语义路由架构与在网状态自适应机制,构建了“IPv6 FIB+AFT”协同的两阶段查找模型,实现了对业务语义的感知;设计了基于IPv6扩展头的AAO选项,利用带内网络遥测思想提出了一种数据面驱动的状态自学习机制,实现了“零控制面开销”的毫秒级负载同步。该机制可有效降低智能体发现的首包时延,显著提升全网算力资源的利用率与任务完成率。
研究背景与思路
大语言模型飞速发展催生的智能体已逐步成为网络交互的核心主体,推动互联网从“万物互联”向“万物智联”演进,智能体互联网的交互模式也发生了质的飞跃:用户不再需要手动请求连接特定IP地址,而是通过发送语义意图提出服务诉求,形成意图驱动的交互范式;服务质量的保障不再局限于网络带宽和时延等传统指标,而是深度依赖计算节点的推理速度、显存余量及上下文缓存状态,从而实现算网资源的强耦合协同;相较于网络链路状态的秒级变化,智能体的推理负载状态以毫秒级动态波动,对网络的实时适配能力提出了前所未有的要求。
尽管IPv6协议提供了海量地址空间以支撑万物互联场景,但现有网络技术体系在适配智能体互联网时,面临着显著的“语义鸿沟”与“时效性悖论”。一方面,传统IPv6地址仅能标识网络拓扑位置,无法关联智能体的能力属性与用户意图,导致路由决策与业务需求脱节。当前的解决方案依赖域名系统(Domain Name System,DNS)等应用层目录服务,形成“应用层感知业务但无法控制路由,网络层控制路由但无法感知业务”的功能错位,不仅增加了首包时延,还导致系统架构趋于复杂。另一方面,现有计算优先网络(Compute First Networking,CFN)等算力路由方案大多依赖“边界网关协议-链路状态”(Border Gateway Protocol-Link State,BGP-LS)或Telemetry协议,将算力信息上报至集中控制器,或通过泛洪方式同步至全网。这种机制在面对海量智能体的高频状态更新时,极易引发严重的信令风暴,且控制面收敛速度远滞后于数据面状态变化,导致“路由黑洞”或“热点过载”等问题。
为解决上述技术挑战,本文提出一套新型路由架构,核心研究贡献如下:第一,设计“IPv6转发表(Forwarding Information Base,FIB)+智能体转发表(Agent Forwarding Table,AFT)”两阶段协同路由模型,第一阶段通过语义任播复用IPv6 FIB实现宏观引流,第二阶段借助AFT完成微观精确选路,在完全兼容标准IPv6协议的前提下,实现语义路由功能的平滑部署,解决了传统方案路由决策与业务需求脱节的问题;第二,提出数据面状态自适应协议,通过定义智能体感知选项(Agent Awareness Option,AAO),利用业务回程流量携带实时状态信息,在转发流水线中直接完成AFT表项更新,规避CPU中断开销,实现“线速”级状态感知能力,解决了海量智能体高频状态更新引发的控制面信令风暴问题;第三,定义嵌入能力哈希的IPv6语义地址结构,配套设计从任播到单播的动态地址重写算法,在保障语义路由灵活性的同时,确保会话的连续性与业务的亲和性。
系统架构与协议设计
下面将详细阐述支撑两阶段路由的底层协议基础,包括语义地址结构、网络节点角色以及扩展头格式。
基于能力的IPv6语义地址结构
为了使路由器能够识别业务需求,我们重新定义了IPv6全球单播地址的后80位,构建了“地址即服务”的编码体系。
1.地址字段定义图1为基于能力的IPv6语义地址结构示意,其地址字段定义如下。
Global Prefix(48 bit):标准的IPv6路由前缀,由互联网服务提供商分配,保证公网可达性。
Agent Type ID(8 bit):标识智能体服务大类,如大语言模型智能体、计算机视觉智能体、强化学习智能体等。
Zone/Loc ID(8 bit):标识智能体的逻辑区域,如端侧、边缘、中心云,用于支持基于区域的策略路由。
Capability Hash(32~48 bit):核心字段,是对智能体静态能力集(如模型架构、参数量、精度、支持模态等)进行规范化处理后计算的哈希摘要。它作为智能体能力的“数字指纹”,是路由查找的关键索引。
Instance ID(16~32 bit):用于区分同一能力下的具体实例,确保地址的全局唯一性。

图1 基于能力的IPv6语义地址结构
2.语义任播地址在两阶段路由的第一阶段,用户尚未确定智能体具体实例。此时,用户构造一个特殊的语义任播地址——由前缀、类型、区域和能力哈希组成,实例ID部分全部置零。该地址指向某一类具备特定能力的智能体集合,而非某个具体节点。例如,当用户希望调用一个部署在边缘节点、支持工业产线缺陷检测的计算机视觉类智能体时,所使用的正是这种语义任播地址。
网络节点模型:智能体转发路由器
本文所述架构引入了一种新型网络设备——智能体转发路由器(Agent Forwarding Router,AFR)。

图2 AFR的逻辑功能模块
1.逻辑功能模块图2为AFR的逻辑功能模块示意,在传统路由器的基础上进行了如下增强设计。
IPv6 FIB:继承自传统路由器,存储基于最长前缀匹配的路由表项,用于普通IPv6流量转发及第一阶段的宏观引流。
AFT:新增核心组件,存储语义标识与具体实例列表的映射关系,同时记录每个实例的实时负载状态,是微观精确选路的核心依据。
2.AFT表项结构详解AFT的表项结构设计直接决定了路由查找的效率,一个典型的AFT条目包含以下内容。
Agent Semantic ID:智能体语义标识,由智能体类型、智能体部署区域、智能体能力哈希三个维度共同构成。同一个Agent Semantic ID可对应一个或多个Instance。
Instance IPv6 Address:具体实例的IPv6单播地址。
Load Status:归一化的负载水位值,0~255,0表示最低负载,255表示最高负载。
Network Metric:访问该实例的网络度量值,如往返时延或链路开销。
Last Update Timestamp:最后一次状态更新的时间戳,为表项老化机制提供时效判定依据。
协议载体:智能体感知选项
为了在数据包中携带路由信令与状态信息,我们设计了智能体感知选项(Agent Awareness Option,AAO),封装于IPv6逐跳选项扩展头或目的选项扩展头中。

图3 AAO报文格式结构示意
如图3所示,AAO报文格式结构如下。
Option Type(8 bit):标识AAO选项的类型。
Opt Data Len(8 bit):标识AAO选项的数据部分长度。
Semantic Action(16 bit):关键控制字段,定义了FIND、EXEC、SYNC三种原子操作,分别实现最优智能体搜寻、特定智能体实例调用、智能体负载状态同步。
Agent Semantic ID(128 bit):携带完整的语义标识,由Type、Zone、Capability Hash构成。
Compute Cost(16 bit):预估算力代价,用于辅助路由决策。
Load Status(8 bit):携带实时负载信息,仅在SYNC模式下有效。
Context Vector Hash(Variable):上下文向量的摘要哈希值,用于支持基于键值缓存亲和性的高级路由决策。
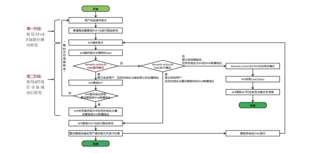
两阶段语义路由下面详细阐述核心路由机制。该机制利用了现有的路由基础设施,解决了从“模糊的语义需求”到“精准的智能体实例”的寻址难题,如图4所示。

图4 两阶段语义路由示意
第一阶段:基于IPv6 FIB的宏观引流
第一阶段,利用IPv6 FIB,将用户请求引流到距离最近的AFR节点。操作步骤如下。
1.构造请求:用户终端生成IPv6报文。
目的IP:语义任播地址,包含某一类Agent的Type ID、Zone/Loc ID和Capability Hash,并设置Instance ID全零。
AAO扩展头:具体为Semantic Action=FIND。
2.网络转发:普通路由器转发IPv6报文。
普通路由器查看目的IP,通过IPv6 FIB最长前缀匹配和Anycast路由原理,将报文自动路由到拓扑距离最近的AFR节点。
第二阶段:基于AFT的微观精确选路
第二阶段,在AFR节点内部,利用AFT进行精细化的算力感知决策,并将流量分发到最优的智能体实例。当报文到达AFR时,AFR通过解析AAO扩展头发现Semantic Action=FIND,随即触发第二阶段处理。
1.实例计算:AFR查找最优的智能体实例。
语义提取:从AAO中提取Agent Semantic ID。
AFT查询:在AFT中查找该Agent Semantic ID对应的候选实例列表。
最优决策:若列表为空,则返回“暂时无可用智能体”;若不为空,则结合Network Metric、Load Status、Compute Cost以及Context Vector Hash计算每个实例的综合代价,选取代价最小的实例作为最优智能体实例。
2.地址重写:AFR修改目的IP并转发报文。
修改目的IP:将IP头部的目的IP从语义任播地址修改为最优智能体实例的IPv6单播地址。此时,Instance ID部分被填入具体的值。
转发:修改后的报文被重新注入转发流水线。此时查找IPv6 FIB,获取明确的出接口,报文被送往最终的智能体实例。
快速执行流程
在完成两阶段语义路由后,后续的每次交互都无需重复选路,简化流程如下。
1.智能体收到经过AFR重写的报文后,记录用户的源地址。
2.智能体回复响应报文,源地址为自身的单播地址。
3.用户终端收到响应,获知智能体的真实单播地址。
4.后续用户直接向该单播地址发送请求,并在AAO中标记Semantic Action=EXEC。
5.沿途AFR检测到EXEC动作,直接查询IPv6 FIB进行快速转发,不再进行AFT选路,实现了数据面的快慢路径分离。
在网状态自适应
AFT中智能体实例负载状态的实时性是路由决策准确性的基石。现有算力路由多依赖控制面周期性上报,状态更新频率较低;而针对大规模智能体调度场景,若仅依赖控制面对AFT的更新,则存在滞后或开销问题。因此,本研究提出一种基于数据面的自学习机制,通过在AAO中携带实时负载状态,利用带内网络遥测的方式在AFR上实现AFT的自学习,从而避免控制面过度负担,同时实现智能体负载状态的实时更新。
基于带内信令的SYNC机制
智能体的响应报文天然要经过AFR,因此可用带内信令的方式携带实时负载信息。当智能体完成一次推理任务后,触发SYNC流程。
1.智能体生成SYNC报文并响应。
采集自身当前的系统指标(请求队列长度、Token生成速率等)。
将这些指标融合计算,得到一个归一化的Load Status值(0~255)。
在响应报文中插入AAO扩展头,设置Semantic Action=SYNC,并将Load Status填入对应字段。
2.AFR侧接收SYNC报文并完成AFT自学习。
识别出Semantic Action=SYNC。
提取源IPv6地址(智能体地址)和AAO中的Load Status。
根据智能体地址在AFT中查找对应条目,更新该条目的Load Status字段,并刷新Last Update Timestamp。该过程在数据面完成,不消耗控制面资源。
AFT的生命周期管理
为了维护AFT的健壮性,本研究设计了完整的生命周期管理机制。
1.注册:智能体上线时,通过控制面协议(可基于内部网关协议扩展)向AFR注册,创建初始AFT条目。
2.更新:通过上述SYNC机制实时刷新负载。
3.老化:AFR周期性扫描AFT。若某条目的时间戳超过阈值,则判定该智能体故障或离线,将条目从AFT中删除。
4.同步:同一区域内的AFR集群可以通过轻量级协议同步AFT。
结语
面对智能体互联网时代语义与网络深度融合的需求,本文提出了一种基于IPv6的两阶段语义路由与在网状态自适应方案,该方案具备技术创新性,同时在性能及部署方面具有优势。
技术创新:设计了嵌入智能体类型、区域、能力的IPv6语义地址结构,实现“地址即服务”;定义AAO扩展头,承载用户需求及智能体状态信息;提出“IPv6 FIB+AFT”两阶段语义路由模型,实现高效语义路由;提出数据面驱动的SYNC机制与动态地址重写算法,完成“零控制面开销”的状态同步与会话连续性保障。
性能提升:消除DNS解析与应用层解析开销,显著降低首包时延;控制面信令开销趋近于零,仅需处理智能体上下线注册,规避信令风暴风险;通过负载感知与上下文亲和性选路,提升算力资源利用率与任务完成率。
部署优势:采用Overlay架构,无需改造现网普通路由器,仅需在数据中心出口、城域网边缘部署AFR节点;完全兼容IPv6标准协议,普通路由器可透传未识别的AAO扩展头,不影响现有网络转发,大幅降低了方案的落地门槛。
本研究论证了在IPv6协议框架内实现语义与路由融合的可行性,为将来构建智能内生的下一代互联网基础设施提供了技术参考。后续研究将聚焦基于强化学习的AFT权重动态调整算法,以及跨域场景下的AFT级联同步机制。


